Aumenta la productividad en todas tus operaciones sin elevar el presupuesto
Ofrece proyectos de automatización de forma rápida y continua con Bonita, mientras aumentas la visibilidad de las operaciones para mejorar tus procesos.
Control de accesos y roles
Define quién puede crear y administrar tareas o procesar fragmentos de procesos, ajustándolo a tus políticas de seguridad.
Reglas de negocio
Desencadena tareas ad hoc según el contexto, y determinar cuándo, cómo y quién puede actuar en ella.
Escalabilidad TI
Maneja grandes volúmenes de usuarios y aplicaciones sin esfuerzo. Automatiza flujos complejos con IA y RPA, con conectores para Kafka que garantizan operaciones en tiempo real y sin interrupciones.

EXPERIENCIA PERSONALIZADA
Diseña aplicaciones sofisticadas y atractivas
Una buena experiencia de usuario comienza con interfaces receptivas que funcionan en todos los dispositivos.
Crea interfaces responsivas y amigables en cualquier dispositivo con tecnología React. Arrastra y suelta más de 45 widgets listos para usar y reduce hasta un 80% el tiempo de diseño y corrección.
Asegura interacciones fluidas entre tu equipo y el sistema de información, integradas perfectamente en el backend, para ofrecer una experiencia única a clientes y empleados.
DE INICIO A FIN
Automatiza más rápido con colaboración y agilidad
Desarrolladores y usuarios de negocio pueden trabajar juntos para crear aplicaciones de automatización de forma ágil, usando herramientas visuales y DevOps.
- Modela procesos fácilmente con BPMN 2.0 en Bonita Studio.
- Diseña interfaces intuitivas con drag and drop en el nuevo Bonita UI Builder.
- Integra sin complicaciones con conectores y API REST para RPA, IA y más.
- Sincroniza en tiempo real con conectores nativos para Kafka.
Optimiza tu operación y acelera la transformación digital con una plataforma diseñada para la colaboración.

Conecta, automatiza y mejora continuamente
Diseña aplicaciones críticas que integren interfaces de usuario y procesos estratégicos sin fricciones. Aprovecha las nuevas API REST y la conexión con Kafka para garantizar flujos de datos continuos y operaciones siempre optimizadas.
Escala sin límites, sin complicaciones
Gestiona múltiples departamentos o unidades independientes dentro de tu organización con total estabilidad. Disfruta de compatibilidad optimizada con entornos modernos como Ubuntu 22.04 y PostgreSQL 16.4, asegurando rendimiento y confiabilidad en sistemas críticos.
Desarrollo y despliegue rápido, ágil e iterativo
Incluye Bonita UI Builder y frameworks de integración continua para un desarrollo ágil y rápido, con soporte para herramientas como Git, Jenkins, Docker y AWS, optimizando la creación de interfaces y aplicaciones iterativas.
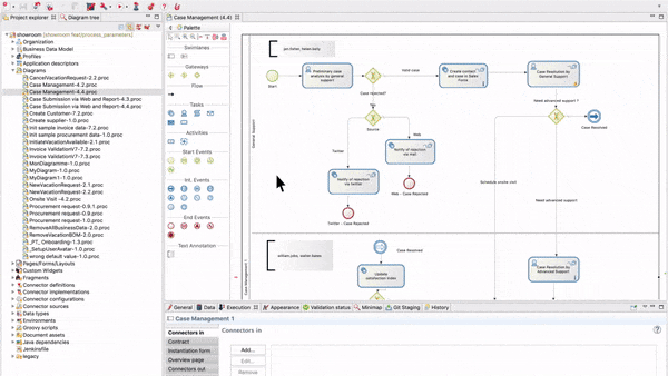
Modelado de procesos BPMN
Los elementos de Bonita Studio son de ‘drag and drop’, permitiendo crear diagramas gráficos de procesos de negocio en BPMN 2.0, y habilitando integraciones con tecnologías como RPA para procesos más avanzados.
On-premise o en la nube
Elige la modalidad de despliegue que mejor se ajuste a tu estrategia: infraestructura local, nube pública/privada o entornos híbridos.
Extensibilidad y flexibilidad
Personaliza la solución a tu medida, apoyándote en la amplia selección de conectores, nuevas API REST y Kafka para intercambiar datos en tiempo real.
Operational Task Monitoring
Supervisa las tareas operacionales y la ejecución de procesos para detectar cuellos de botella.
Application Overview
Mide en tiempo real indicadores clave de rendimiento (KPI) y agiliza la toma de decisiones.
User Activity Insights
Sigue las contribuciones individuales de los usuarios y encuentra áreas de oportunidad para capacitaciones o ajustes de flujo.
Algunas referencias y reconocimientos
Bonita es reconocida por los analistas como agente destacado en el mercado de la Automatización de Negocios
Estamos buscando nuestro próximo caso de éxito. ¿Eres tu?
Conoce como adoptar Bonita en tu organización












